Version en ligne

Tutoriel : Les Bookmarklets ou comment modifier la page d'un site depuis la barre d'adresse

Table des matières

Les Bookmarklets ou comment modifier la page d'un site depuis la barre d'adresse
Introduction
[TP] Rajouter des smileys
Intercepter les valeurs renvoyées
Exemples de bookmarklets

Les Bookmarklets ou comment modifier la page d'un site depuis la barre d'adresse

Introduction

Vous avez déjà voulu voir le code source généré par JavaScript sans ouvrir un débugger ?
Pré-remplir des champs en un clic ?
Connaître la valeur des champs cachés sur une page ?
Ajouter quelque chose dans une page d'un site qui ne vous appartient pas pour le personnaliser sans devoir copier son code source et rendre tous ses liens absolus ?
Ou vous avez tout simplement soif de connaissances ?
Si oui, ce tutoriel est pour vous :)

Introduction

[TP] Rajouter des smileys

Vous avez sans doute déjà vu du JavaScript dans le href de "liens" du genre :

<a href="javascript:fonction_javascript();">Lien</a>

Eh bien on peut aussi en mettre directement dans la barre d'adresse et donc aussi stocker le code comme favoris/signets dans son navigateur.
On peut donc faire plein de trucs sympathiques, dont quelques exemples sont donnés dans la dernière partie de ce tutoriel, en cliquant simplement sur un favori/signet dans lequel on aura auparavant enregistré du code JavaScript !
C'est pour cela que ces morceaux de JavaScript précédés de javascript: sont appelés : bookmarklets, applisignets, marque-pages scriptés ou encore favelets.

Les emplois de ces bookmarklets sont très variés :


[TP] Rajouter des smileys

[TP] Rajouter des smileys

Introduction Intercepter les valeurs renvoyées

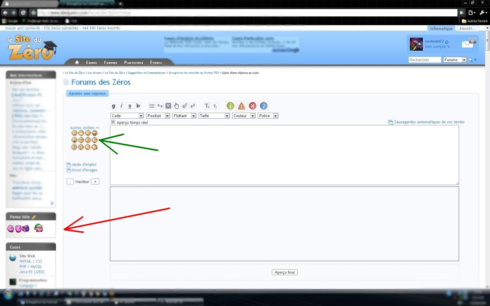
L'objectif

L'objectif est de pouvoir utiliser les images présentes dans le pense-bête (montrées par la flèche rouge) comme les smileys du SdZ montrés par la flèche verte).

Image utilisateur

Le contenu des onclick

Énoncé

Nous allons dans un premier temps chercher ce que nous allons mettre dans le onclick des images.

De quoi avons-nous besoin ?

A vous de jouer !

Indices

balise(':p','','text1'); insère :p dans le textarea... c'est donc le premier argument qu'il nous faut changer.

Ce code sera dans le onclick de chaque image. Il faut donc qu'une variable ou qu'un attribut propre à l'image soit utilisé.

Comme ce code est dans le onclick, on peut utiliser this pour référer à l'image... et on peut donc facilement accéder à ses attributs.

On peut accéder au src de l'image avec this.src.

Il ne faut pas oublier les balises zcode <image> </image>.

Correction

balise('<image>'+this.src+'</image>','','text1');parse('text1','prev_text1');

On inclut dans le textarea la balise <image> </image> et l'url de l'image au milieu.

Rajouter les onclick sur toutes les images

Énoncé

De quoi avons-nous besoin ?

C'est à vous :) (N'essayez pas de mettre directement le code dans un bookmarklet. Faites comme un code normal avec sauts de lignes, indentation et tout ce qui va bien.)

Indices

Une boucle for() peut être un bon choix.

var images = document.getElementById('text_notepad').getElementsByTagName('img');
for(var i=0,l=images.length;i<l;i++) {
	//on fait quelque chose :)
}

Pour mettre un onclick sur l'image on fait :

img.onclick = function() {
	//ce qui se passe quand on clic sur l'image
};

Correction

var images = document.getElementById('text_notepad').getElementsByTagName('img');
for(var i=0,l=images.length;i<l;i++) {
	images[i].onclick=function() {
		balise('<image>'+this.src+'</image>','','text');parse('text','prev_text');
	};
}

Et voilà, on peut insérer des smileys facilement :)
Pour tester, vous pouvez, par exemple, aller poster un commentaire :-°

La transformation en bookmarklet

Maintenant, il ne reste qu'à faire tenir ça sur une seule ligne et à rajouter javascript:.
Et voilà le travail :

javascript:var images=document.getElementById('text_notepad').getElementsByTagName('img');for(var i=0,l=images.length;i<l;i++){images[i].onclick=function(){balise('<image>'+this.src+'</image>','','texte');parse('texte','prev_texte');}}

Améliorations

Même si ce bookmarklet est magnifique et tout et tout (et en plus, il marche !), il est encore possible de l'«améliorer».

On peut se passer de certains ; (ceux qui se trouvent avant des } fermantes et raccourcir le nom des variables, ce qui est bien pratique pour les navigateurs qui limitent le nombre de caractères (je ne donnerai pas de nom :-° ).

javascript:var s=document.getElementById('text_notepad').getElementsByTagName('img');for(var i=0,l=s.length;i<l;i++){s[i].onclick=function(){balise('<image>'+this.src+'</image>','','texte');parse('texte','prev_texte')}}

Le problème avec notre code, c'est que l'on garde une variable globale...
On va donc utiliser une fonction anonyme que l'on va faire s'exécuter directement.
Ainsi, la variable (images ou s) sera locale et sera donc supprimée à la fin de l'exécution et on libérera un peu de mémoire :)
(De plus, mettre le code dans une closure comme cela permet de ne pas du tout agir sur les variables de la page et donc de ne pas perturber le fonctionnement des scripts)

javascript:(function(){var s=document.getElementById('text_notepad').getElementsByTagName('img');for(var i=0,l=s.length;i<l;i++){s[i].onclick=function(){balise('<image>'+this.src+'</image>','','texte');parse('texte','prev_texte');}}})()

Si vous ne comprenez pas ce dernier code, vous pouvez aller voir le tutoriel sur les closures de Darkodam.

P.S. : Je ne vous l'ai pas dit avant parce que sinon, vous n'auriez sans doute pas cherché à comprendre comment on compresse, mais il existe des sites qui le font pour vous comme par exemple http://closure-compiler.appspot.com/home :-°


Introduction Intercepter les valeurs renvoyées

Intercepter les valeurs renvoyées

[TP] Rajouter des smileys Exemples de bookmarklets

Le problème

Certains d'entre vous ont dû être très déçus en essayant de continuer tout seuls ; en essayant par exemple de changer la couleur de fond du <body> avec : javascript:document.body.style.backgroundColor="pink"; (ou toute autre assignation avec le signe =) et en se retrouvant avec pink (ou la valeur assignée) écrit sur leur page... qui est devenue complètement blanche... Ils ont paniqué, rafraîchi la page et vu que ça redevenait normal.

Que s'est-il passé ?

En gros, quand on fait document.body.style.backgroundColor="pink"; , le JavaScript renvoie "pink" car quand on affecte une valeur à une variable, la valeur renvoyée est la valeur affectée.
D'où :

var a,b,c;
a=b=c=1;
alert(a);//1
alert(b);//1
alert(c);//1

On peut vérifier en faisant :

javascript:alert(document.body.style.backgroundColor="pink");

Et là, ô miracle, le fond devient rose.
Et le alert() affiche bien pink.
Il faut donc utiliser une fonction pour qu'elle récupère ce qu'aurait dû renvoyer le JavaScript et que rien ne soit renvoyé.

Ne rien renvoyer au navigateur

Nous savons que quand on assigne une valeur, cette valeur est renvoyée.

javascript:document.body.style.backgroundColor="red";
//renvoie "red"

Ce qui aboutit à l'affichage de ce qui est renvoyé...

Nous savons aussi qu'en le mettant dans un alert() , le code est exécuté normalement.

javascript:alert(document.body.style.backgroundColor="yellow");
//le alert() capture la valeur renvoyée

Nous devons donc savoir ce que renvoie le alert() pour renvoyer la même chose.
Nous allons donc faire :

javascript:alert(alert(document.body.style.backgroundColor="blue"));

Et là, on voit que c'est undefined qui est renvoyée.

La solution simple : void

On Google-ise un peu et on voit un opérateur a été prévu pour faire ça : void() .
Il évalue l'expression qui lui est donnée (donc il faut lui donner un paramètre) et renvoie undefined .

Il peut s'utiliser de plusieurs façons :

javascript:document.body.style.backgroundColor='green';void(0)
//ou
javascript:document.body.style.backgroundColor='purple';void 0
//ou
javascript:void(document.body.style.backgroundColor='orange')

Les exemples ont été mis dans mon ordre de préférence.
Je préfère personnellement les deux premiers, car ils sont clairs et permettent, en enlevant javascript: et void(0) /* ou */ void 0 , d'obtenir du code JavaScript pouvant être utilisé dans une page web.
Après, vous choisissez. Tous marchent (en théorie) sur tous les navigateurs.

La solution correcte mais pas compatible avec tous les navigateurs : return undefined

Cet opérateur est cependant déprécié en raison du fait que dans la plupart des langages, void est un type de variable alors qu'en JavaScript, c'est une fonction qui renvoie undefined et qu'il peut donc porter à confusion.
Elle n'est donc pas acceptée par JSLint (une sorte de vérificateur de code JavaScript fait par Douglas Crockford, l'expert JavaScript actuel) qui permet de coder proprement et sans erreurs (enfin qui le signale si ce n'est pas le cas).
Il existe bien sûr une alternative qui passe à ce "validateur JavaScript" : return undefined .

javascript:document.body.style.backgroundColor='black';return undefined

Cependant, certains navigateurs (et cette fois IE n'est pas le seul :-° ) n'acceptent pas les return dans la barre d'adresse (enfin dans les bookmarklets quoi).

La meilleure solution : les closures

Comme vous le savez tous, une fonction ne renvoit une valeur qui si elle comporte une instruction return .

function test() {
	alert('cette fonction ne sert à rien');
}
alert(test());//undefined

nous pouvons donc utiliser une closure afin d'intercepter le retour et d'empêcher ce retour de s'afficher à la place de la page HTML.

javascript:(function(){document.body.style.backgroundColor='aqua';})();

Cette façon de faire, bien que compliquée au premier abord permet, comme nous l'avons vu, en plus d'intercepter les retours, d'éviter de créer des variables globales qui pourraient nuire au fonctionnement du javascript déjà présent sur le site.
Elle est valide du point de vue de JSlint.

C'est la méthode à privilégier et celle que j'emploierais dans la suite de ce tutoriel.


[TP] Rajouter des smileys Exemples de bookmarklets

Exemples de bookmarklets

Intercepter les valeurs renvoyées

Vous savez maintenant vous servir des bookmarklets (c'était dur hein :p ). Nous allons donc nous pencher sur certains exemples concrets.

Désactiver un anti-clic droit

Il nous fait savoir comment les sites font pour désactiver le clic droit.
Il existe deux méthodes :

Pour information, un return false , lorsqu'il est renvoyé par une fonction associée à un évènement, il annule l'évènement.
Ainsi, <a href="http://www.google.fr" onclick="return false;">Google</a> n'enverra jamais celui qui clic dessus sur Google si il a activé le JavaScript.

Il nous faut donc empêcher ces retours (et donc enlever ces fonctions) associés à ces évènements.
On peut remplacer ces fonctions par :

Nous pouvons donc faire :

window.oncontextmenu = undefined; //ou function(){}
window.onclick = undefined; //ou function(){}
document.body.onclick = undefined; //ou function(){}
document.body.oncontextmenu = undefined; //ou function(){}

Or comme a = b = 1;alert("a:"+a+" b:"+b);//a:1 b:1 , on peut faire :

window.oncontextmenu = window.onclick = document.body.onclick = document.body.oncontextmenu = undefined; //ou function(){}

On va stocker document.body dans b et window dans w , ce qui nous permettra de ne les écrire qu'une fois (et dans dans le cas de document.body , d'éviter de rechercher body dans document à chaque fois).
On a donc ce bookmarklet :

javascript:(function(){var w=window,b=document.body;w.onclick=w.oncontextmenu=b.onclick=b.oncontextmenu=function(){}})();

Afficher le code HTML généré par le javascript d'une page

Pour afficher du code, le plus simple est (à l'heure où j'écris ce tutoriel) de le mettre dans un textarea.
C'est donc ce que nous allons faire.
On va faire en sorte que le innerHTML du corps de la page (document.body ) soit entouré par <textarea> et </textarea> .

On fait donc :
javascript:document.body.innerHTML='<textarea>'+document.body.innerHTML+'</textarea>'
Mais là, le code est affiché dans un textarea minuscule.
On va donc lui mettre un attribut style et écrire dedans que la largeur et la hauteur sont égales à 100% de celles de l'élément parent :
javascript:document.body.innerHTML='<textarea style="width:100%;height:100%;">'+document.body.innerHTML+'</textarea>'
Et voilà le tour est joué :)

Vider son pense-bête

Vous avez sans doute souvent plein de choses qui datent dans votre pense-bête sur le SdZ...
Et vous avez la flemme d'aller l'éditer...
Eh bien vous pouvez le vider avec un "simple" bookmarklet.

Tout d'abord, étudions le code qui permet au SdZ de proposer l'édition du pense-bête sans recharger la page :

$("#menu_notepad h5 a").click(function(f){var h="<p class=&#92;'centre&#92;'><img src=&#92;'Templates/images/designs/2/loading.gif&#92;' /></p>";f.preventDefault();$.post("ajax.php?do=xml_edit_notepad",{to_unparse:$.trim($("#text_notepad").html())},function(j){f.preventDefault();$("#text_notepad").html('<textarea id="text_notepad_modify" onblur="'+g+'">'+j+"</textarea>");$("#text_notepad_modify").focus()});var e="$.trim($('#text_notepad_modify').val())";var g="event.preventDefault();$.post('ajax.php?do=xml_edit_notepad', {new_notepad:"+e+"}, function(data2){$('#text_notepad').html(data2);});$('#text_notepad').html('"+h+"');"});

Et là, vous vous dites : "Cool, c'est bien parti >_ ".
Ne vous inquiétez pas, ce n'est pas long d'indenter et d'arriver à un code lisible. Mais avant cela, nous allons vérifier que c'est bien ce code :

javascript:$("#menu_notepad h5 a").click()

Eh oui, c'est bien le bon code :)
On indente donc :

$("#menu_notepad h5 a").click(//on définit le onclick
	function(f){//c'est une fonction anonyme
		var h="<p class=&#92;'centre&#92;'><img src=&#92;'Templates/images/designs/2/loading.gif&#92;' /></p>";//on définit le code HTML à mettre pendant le chargement
		f.preventDefault();//on évite que ça fasse des trucs implicites donc on a pas besoin
		$.post(//on post qqch en ajax
			"ajax.php?do=xml_edit_notepad", //l'url
			{
				to_unparse:$.trim($("#text_notepad").html())//les valeurs envoyées (à savoir le HTML de votre notepad qui va être déparsé puis qui vous sera renvoyé comme zcode)
			},
			function(j){//la fonction de callback :
				f.preventDefault();//pareil, on évite les trucs par défaut qui peuvent nous emm*****
				$("#text_notepad").html('<textarea id="text_notepad_modify" onblur="'+g+'">'+j+"</textarea>");//on met un textarea dans le notepad avec comme contenu le retour (le HTML déparssé et redevenu du zcode) et on met en onblur une fonction qui aura été définie [elle est plus bas dans le code])
				$("#text_notepad_modify").focus()//on met le focus sur le notepad
			}
		);
		var e="$.trim($('#text_notepad_modify').val())";//on vire les espaces en début et fin de ligne. (enfin on stocke ça dans une chaîne pour la rajoute r dans du HTML plus tard
		//là, on a une giga chaîne... je la met en plusieurs ligne pour pouvoir détailler.
		//mais en théorie, c'est une seule ligne. C'est ce qui est mis au onblur au textarea d'édition
		var g="
			event.preventDefault(); //tjrs pareil
			$.post(//tjrs pareil
				'ajax.php?do=xml_edit_notepad', //l'url
				{new_notepad:"+e+"}, //les données envoyées
				function(data2){ //la fonction callback
					$('#text_notepad').html(data2); //qui met le retour dans le notepad
				}
			);
			$('#text_notepad').html('"+h+"');//on met le code HTML du chargement en attendant le callback.
		"
	}
);

Bon... à ce stade-là, le code ne sert à rien...
On va donc changer quelques trucs.

Premièrement,

$("#menu_notepad h5 a").click(
	function(f){

ne nous sert à rien car on n'a pas besoin de rajouter le onclick mais d'effectuer directement la fonction donc on l'enlève.

Ensuite,

f.preventDefault();
$.post(
	"ajax.php?do=xml_edit_notepad",
	{
		to_unparse:$.trim($("#text_notepad").html())
	},
	function(j){
		f.preventDefault();
		$("#text_notepad").html('<textarea id="text_notepad_modify" onblur="'+g+'">'+j+"</textarea>");
		$("#text_notepad_modify").focus()
	}
);

ne nous sert pas dans la mesure où on ne veut pas éditer mais simplement envoyer les données à modifier.

Enfin,

var e="$.trim($('#text_notepad_modify').val())";

ne nous sert pas car on va envoyer une valeur vide...
Il est donc inutile d'enlever les espaces en début ou fin de ligne...
On va donc le supprimer et comme on ne veut pas insérer la valeur du <textarea> mais rien, on va remplacer la variable e par '' (une chaîne vide).

Il nous reste :

var h="<p class=&#92;'centre&#92;'><img src=&#92;'Templates/images/designs/2/loading.gif&#92;' /></p>";
var g="
	event.preventDefault();
	$.post(
		'ajax.php?do=xml_edit_notepad',
		{new_notepad:"+''+"},
		function(data2){
			$('#text_notepad').html(data2);
		}
	);
	$('#text_notepad').html('"+h+"');
"

Vu qu'on ne va pas y mettre directement dans du HTML, on va les sortir des variables et on va placer h (le HTML pour le chargement) à l'endroit où il était normalement ajouté par le biais de sa variable.
On n'oublie bien sûr pas de remplacer {new_notepad:"+''+"}, par {new_notepad:''}, .
On obtient :

event.preventDefault();
$.post(
	'ajax.php?do=xml_edit_notepad',
	{new_notepad:''}, 
	function(data2){
		$('#text_notepad').html(data2);
	}
);
$('#text_notepad').html('<p class="centre"><img src="Templates/images/designs/2/loading.gif" /></p>');

Le event.preventDefault(); ne nous sert à rien donc on l'enlève :

$.post(
	'ajax.php?do=xml_edit_notepad',
	{new_notepad:''}, 
	function(data2){
		$('#text_notepad').html(data2);
	}
);
$('#text_notepad').html('<p class="centre"><img src="Templates/images/designs/2/loading.gif" /></p>');

On test... et là, magie, le pense-bête se vide !
On a cependant un problème : Si on laisse le pense-bête tel quel, il va disparaître à la prochaine réactualisation de la page.
On va donc remplacer la chaîne vide par une chaîne contenant un espace :

$.post(
	'ajax.php?do=xml_edit_notepad',
	{new_notepad:' '}, 
	function(data2){
		$('#text_notepad').html(data2);
	}
);
$('#text_notepad').html('<p class="centre"><img src="Templates/images/designs/2/loading.gif" /></p>');

Et voilà, vous pouvez vider votre pense-bête en un clic :)
(D'après mes calculs, vu le temps que vous avez mis à créer ce bookmarklet, si vous venez une fois par jour sur le SdZ et en vidant votre pense-bête en arrivant, ça deviendra rentable niveau temps si vous vivez encore plus de 100 ans :-° )

Je tiens à remercier les validateurs pour avoir validé ce tutoriel (et plus particulièrement Thunderseb qui l'a fait le premier) ainsi que tit_toinou et Golmote pour m'avoir donné des avis externes, conseillé et vous avoir évité de voir des abominations syntaxiques, orthographiques et autres et enfin Tiller pour m'avoir fait remarquer que le return undefined; ne marchait pas partout.

Voilà, vous savez tout :)
Ceci est mon premier tutoriel, donc soyez indulgents dans les commentaires :-°


Intercepter les valeurs renvoyées